 Pomalý start počítače může být jedna z věcí, která dokáže znepříjemnit život. Nejeden uživatel si tak určitě položil otázku: jak jej zrychlit bez zbytečného zasahování do systému?! Pojďme si teď na tuto poměrně častou otázku odpovědět…
Pomalý start počítače může být jedna z věcí, která dokáže znepříjemnit život. Nejeden uživatel si tak určitě položil otázku: jak jej zrychlit bez zbytečného zasahování do systému?! Pojďme si teď na tuto poměrně častou otázku odpovědět…
<script type='text/javascript'></script>
Jistě to známe všichni: máme v systému spousty aplikací, které používáme, ale nepotřebujeme je při samotném náběhu do systému. Bohužel pro nás se tyto aplikace automaticky spouští právě při startu systému, což znamená další minuty čekání navíc. Proč tomu nezabránit? Již jednou jsme si ukazovali, jak zrychlit start systému pomocí známého hesla msconfig. Pro někoho tento způsob může být ale nevyhovující a raději by použil jinou metodu. Právě proto si dnes ukážeme tři programy, které nám s tímto problémem pomohou.
Startup Booster
Naším prvním programem bude velice šikovný program, který nabízí hned několik funkcí najednou. Umožňuje totiž jak samotné vypínání nepotřebných aplikací při startu systému, tak i práci s registry, a dokonce nám vypíše i co bychom měli zkontrolovat v našem BIOSu.
Nastavení spouštění aplikací při startu Windows (položkou Delete from startup vymažete programy, u kterých nechcete, aby se spouštěly). Jednotlivé aplikace jsou také rozděleny na systémové, uživatelské a se škodlivým kódem. Do této nabídky můžete také naopak přidávat programy, aniž byste museli zasahovat do registrů systému. Stačí zvolit Add to startup a vybrat vámi požadovaný program.
V druhé položce se jedná o nastavení oblasti týkající se registrů. Booster zde upraví dané věci pro optimalizaci a zrychlení jak startu a chodu systému, tak i například jeho vypnutí. Můžete si samozřejmě nastavení vybrat individuálně anebo zvolit nejjednodušší cestu - zaškrtnutí recommended settings v dolní části okna.
Třetím krokem je čištění registrů. Velmi šetrné, rychlé a kvalitní čištění registrů provedeme jednoduchým stisknutím tlačítka Scan, a po dokončení stisknutím Clean.
Již zmiňovaná oblast BIOS, kde je zobrazeno nejlepší nastavení pro rychlý náběh systému. Je zde také možnost vytisknout si údaje, které nám Booster zobrazí.
Tento program je bezpochyby velmi kvalitní a na to, že se jedná o freeware software, nabízí solidní služby. Jeho prostředí je velmi jednoduché, přehledné a uživatel tak stěží zabloudí. Jeho jedinou nevýhodou je bohužel nepřítomnost českého jazyka. Orientace je tak o něco těžší, ale naštěstí se nejedná o nějaká odborná slovíčka. Chcete-li si jej vyzkoušet, můžete směle stahovat z našich stránek.
Startup Delayer
Další program, o kterém si teď řekneme, se jmenuje Startup Delayer. Tento program náš start zrychlí tím, že nám umožní načasovat, kdy se má jaká aplikace spustit. Tento program tedy přímo nevypíná aplikace při spuštění systému, nýbrž jim jen dává časovou prodlevu spuštění, čímž umožňuje lepší rozdělení operační paměti pro jednotlivé aplikace při spouštění. Nebojte, vše si hned ukážeme. :-)
Nyní nás čeká trochu kroků k tomu, abychom se dostali do potřebného nastavení, ale sami uvidíte, že je to jednodušší, než se zdá. Prvním krokem, po spuštění programu, bude kliknutí na položku File v levém horním rohu. Poté vybereme možnost Import Startup programs…
Objeví se nám tabulka aplikací, které se nám spouští při startu systému. Nyní zaškrtneme ty aplikace, u kterých chceme nastavit konkrétní čas/prodlevu a dáme Import.
Upozornění: jak samotný program upozorňuje, tyto aplikace jsou odebrány z registrů systému nebo ze spouštěcí složky. Proto je důležité vytvořit si při kroku zálohu tohoto nastavení pro případ, že systém nebude později fungovat tak, jak má. Při kliknutí na Import se nás přímo program zeptá, zda vytvořit tuto zálohu či nikoliv. I když tento program funguje bez problémů, člověk nikdy nemůže vědět, co se stane, proto je jistější si zálohu vytvořit. ;-)
Nyní se nám tyto aplikace importovaly zpět do původního okna a my teď můžeme nastavit onu prodlevu při spouštění. To uděláme následovně: vybereme program a nastavíme položku Delay na tolik sekund, kolik chceme, aby prodleva trvala. Je však důležité podotknout, že toto časové nastavení se vztahuje na program pod programem, u kterého je čas nastaven. Například na obrázku níže můžete vidět program Avast! a pod ním DeamonTools. Nastavím-li u programu Avast! čas na 10 sekund, bude trvat právě 10 sekund, než se spustí program DeamonTools. Takto můžu například nastavit prodlevu i mezi spuštěním programu JetAudio a Photofilteru.
Tímto postupem si můžete načasovat jednotlivé programy, jak potřebujete. Je třeba dobré ze začátku nechat spustit důležité programy (antivir a různé jiné ochranné prvky), a teprve poté ty ostatní (komunikátory, přehrávače apod.). Vše záleží na vás.
Máme-li takto vybráno, klikneme na Save a vybereme umístění uložení tohoto nastavení. Potom stačí zaškrtnout, které nastavení chceme, aby bylo použito, a dáme OK.
Nyní by se programy měly spouštět v takovém časovém rozmezí, jaké jsme nastavili.
Zajímavé nastavení, že? Když si ale vše správně načasujete, start bude opravdu rychlejší. Delayer je bohužel také celý v anglickém jazyce. Nicméně to nebrání tomu, že jej můžete stahovat přímo u nás.
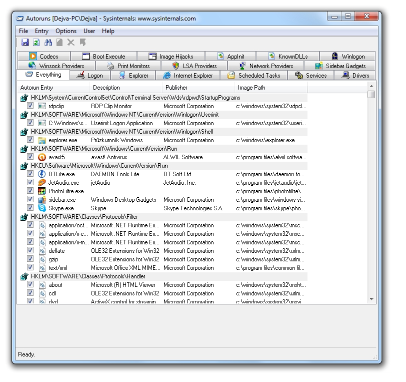
Autoruns
Naším posledním programem je program zvaný Autoruns. Jednoduše řečeno – s tímto programem můžete, co se startu systému týče, nastavit doslova cokoliv.
Proto bych chtěl upozornit, že si musíte být jisti tím, co odebíráte/přidáváte! Špatné odebrání může způsobit spíše více škody než užitku. Takže dávejte bedlivý pozor. Rozhodně nedoporučuji z těchto položek odmazávat, spíše jen zakazovat.
Položka Everything. Zkrátka a dobře všechno, co pomocí tohoto programu lze zakázat.
Záložka Logon ukazuje právě aplikace, které se spouštějí při startu systému. Pokud jsou mezi nimi pro nás nepotřebné, není nic jednoduššího, než je odškrtnout.
Services = služby. Zde můžeme vypnout služby, které nepotřebujeme.
V položce Drivers můžete nastavit jednotlivé spouštění věcí souvisejících s ovladači. Zde buďte obzvlášť opatrní!
Tento program umožňuje opravdu mnoho možností celkového nastavení v této oblasti. Projdete-li si jej celý, můžete si vše udělat podle svého. Máte-li však o tento program zájem, můžete stahovat, odkud jinud, než z našich stránek. ;-)
Slovo závěrem…
Představili jsme si tedy tři programy, které podle mého názoru vykonávají svou práci kvalitně a spolehlivě. Každý nabízí trochu jiné rozhraní, služby a každý svou práci vykonává "po svém". Znáte-li další volně dostupné programy tohoto typu, jistě se s námi podělte o vaše zkušenosti. Budeme jen rádi.




















Moc hezky napsaný článek, hodí se mi to takříkajíc "do krámu" ... Startup Booster určitě vyzkouším.
Plný souhlas,jen si myslím,že i další 2programy jsou na velice dobré úrovni.Toť můj názor.
Tento program pouzivam je je super.